一. AOP切面源码分析
源码分析分为三部分
1. 解析切面
2. 创建动态代理
3. 调用
- 源码的入口
源码分析的入口, 从注解开始:
组件的入口是一个注解, 比如启用AOP的注解@EnableAspectJAutoProxy. 在注解的实现类里面, 会有一个@Import(""). 这个@Import("")就是引入的源码实现类. 比如AOP的@Import(AspectJAutoProxyRegistrar.class)
通常, Spring要开启某一个功能, 都会增加一个注解, 如果我们再想要看某一个功能的源码, 那么就可以从他的注解跟进去看,在找到@Import("")就找到源码的入口了
源码分析的入口, AOP注解:
package com.lxl.www.aop;
import org.springframework.beans.factory.annotation.Configurable;
import org.springframework.context.annotation.ComponentScan;
import org.springframework.context.annotation.EnableAspectJAutoProxy;
@Configurable
// 使用注解的方式引入AOP
@EnableAspectJAutoProxy
@ComponentScan("com.lxl.www.aop")
public class MainConfig {
}
引入AOP, 我们需要在配置文件中增加@EnableAspectJAutoProxy代理. 那么想要去掉AOP的引入, 只需要将这个注解注释掉就可以了. 这个注解解释整个AOP的入口.
提示: 其他组件的引入也是类似的, 通常引入组件, 需要增加一个注解, 而整个功能的入口就在这个主机上面.
接下来, 进入到注解类
package org.springframework.context.annotation;
import java.lang.annotation.Documented;
import java.lang.annotation.ElementType;
import java.lang.annotation.Retention;
import java.lang.annotation.RetentionPolicy;
import java.lang.annotation.Target;
@Target(ElementType.TYPE)
@Retention(RetentionPolicy.RUNTIME)
@Documented
@Import(AspectJAutoProxyRegistrar.class)
public @interface EnableAspectJAutoProxy {
boolean proxyTargetClass() default false;
boolean exposeProxy() default false;
}
这是, 我们看到EnableAspectJAutoProxy类增加了一个@Import注解类, 我们知道Import注解可以向IoC容器中增加一个bean.
下面进入到AspectJAutoProxyRegistrar类
package org.springframework.context.annotation;
import org.springframework.aop.config.AopConfigUtils;
import org.springframework.beans.factory.support.BeanDefinitionRegistry;
import org.springframework.core.annotation.AnnotationAttributes;
import org.springframework.core.type.AnnotationMetadata;
class AspectJAutoProxyRegistrar implements ImportBeanDefinitionRegistrar {
/**
* Register, escalate, and configure the AspectJ auto proxy creator based on the value
* of the @{@link EnableAspectJAutoProxy#proxyTargetClass()} attribute on the importing
* {@code @Configuration} class.
*/
@Override
public void registerBeanDefinitions(
AnnotationMetadata importingClassMetadata, BeanDefinitionRegistry registry) {
AopConfigUtils.registerAspectJAnnotationAutoProxyCreatorIfNecessary(registry);
AnnotationAttributes enableAspectJAutoProxy =
AnnotationConfigUtils.attributesFor(importingClassMetadata, EnableAspectJAutoProxy.class);
if (enableAspectJAutoProxy != null) {
if (enableAspectJAutoProxy.getBoolean("proxyTargetClass")) {
AopConfigUtils.forceAutoProxyCreatorToUseClassProxying(registry);
}
if (enableAspectJAutoProxy.getBoolean("exposeProxy")) {
AopConfigUtils.forceAutoProxyCreatorToExposeProxy(registry);
}
}
}
}
我们看到, 使用ImportBeanDefinitionRegistrar注册了一个BeanDefinition.
需要记住的是, 通常使用ImportBeanDefinitionRegistrar结合@Import可以向容器中注册一个BeanDefinition.
如何注册的呢? 看具体实现.
AopConfigUtils.registerAspectJAnnotationAutoProxyCreatorIfNecessary(registry);
注册名字是internalAutoProxyCreator的AnnotationAwareAspectJAutoProxyCreator
@Nullable
public static BeanDefinition registerAspectJAnnotationAutoProxyCreatorIfNecessary(
BeanDefinitionRegistry registry, @Nullable Object source) {
/**
* 注册一个AnnotationAwareAspectJAutoProxyCreator类型的bean定义
*/
return registerOrEscalateApcAsRequired(AnnotationAwareAspectJAutoProxyCreator.class, registry, source);
}
如上结构梳理如下:

我们看到, 注册了类AnnotationAwareAspectJAutoProxyCreator类型的bean. 这是一个什么样的类呢? 我们来看一下类的结构. 这个类的继承结构很庞大, 我们只看和本次内容相关的继承结构

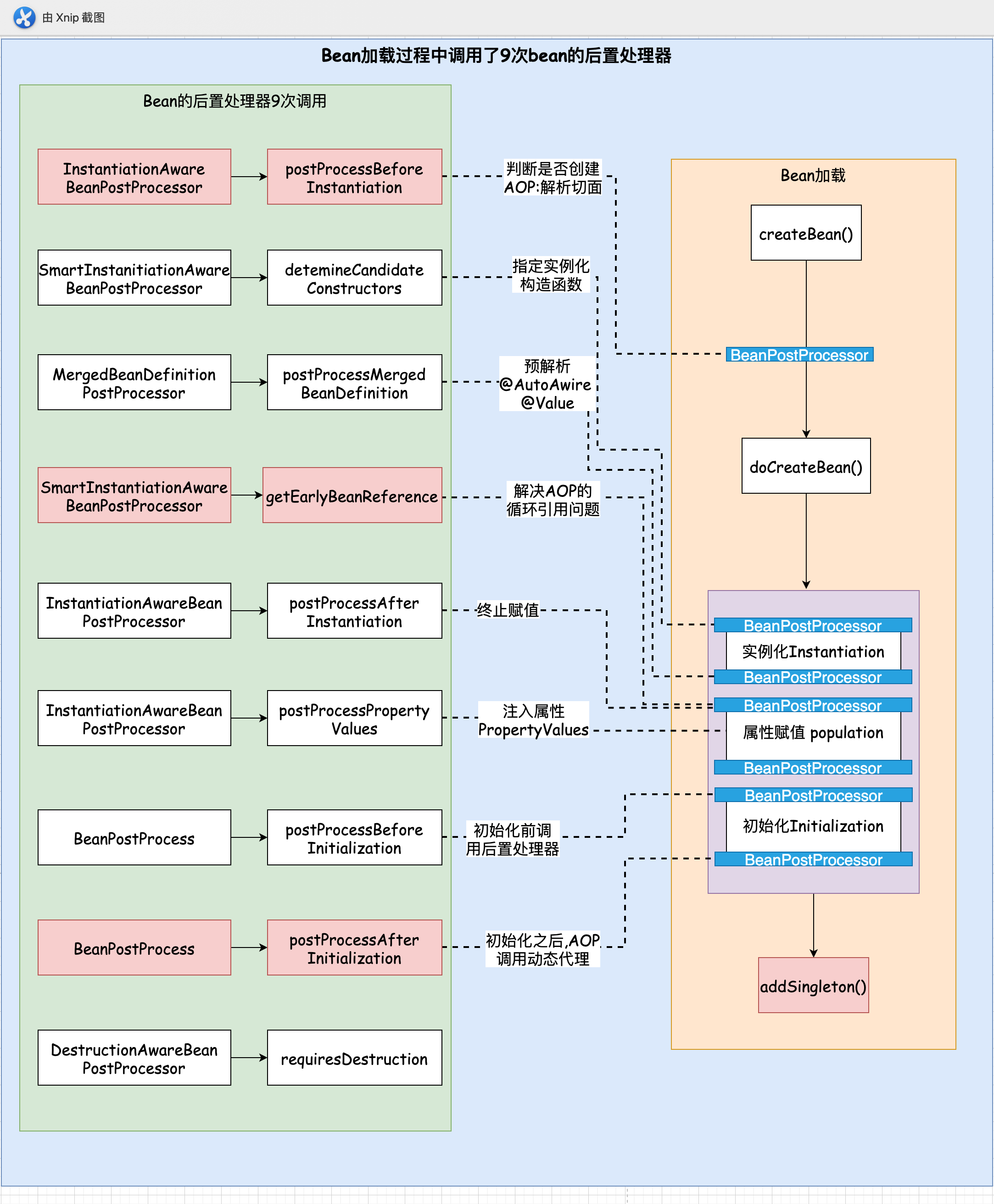
解析切面, 创建动态代理, 都是在bean的后置处理器中进行的, 下面对照着AOP的实现原理以及createBean(创建bean)的过程来看

上图是bean加载过程中调用的9次后置处理器. 在创建bean之前调用了InstantiationAwareBeanPostProcessor后置处理器判断是否需要为这个类创建AOP, 也就是解析切面的过程. 所以在AnnotationAwareAspectJAutoProxyCreator里面实现了InstantiationAwareBeanPostProcessor后置处理器的接口. 重写了postProcessBeforeInstantiation方法.
在createBean的第三阶段初始化之后, 要创建AOP的动态代理, 调用了BeanPostProcess后置处理器, AnnotationAwareAspectJAutoProxyCreator也实现了BeanPostProcess接口. 重写了postProcessAfterInitialization.
同时也需要处理AOP的循环依赖的问题, 处理循环依赖是在属性赋值之前调用SmartInstantiationAwareBeanPostProcessor后置处理器, 然后重写getEarlyBeanReference方法. 我们看到AnnotationAwareAspectJAutoProxyCreator也实现了SmartInstantiationAwareBeanPostProcessor接口. 并重写getEarlyBeanReference方法.
1) AOP解析切面
通过上面的分析,我们知道了, 解析切面是在重写了InstantiationAwareBeanPostProcessor后置处理器的postProcessBeforeInstantiation方法. 所以,我们要找到AnnotationAwareAspectJAutoProxyCreator重写的postProcessBeforeInstantiation方法.
小贴士 如何找到呢? 在idea中使用快捷键ctrl + o, 找到当前类重写的所有方法. 在搜索postProcessBeforeInstantiation, 就可以找到了
进入创建动态代理的bean的后置处理器, 这是解析切面的第一个入口
@Override
public Object postProcessBeforeInstantiation(Class> beanClass, String beanName) {
......
}
我们在postProcessBeforeInstantiation方法的入口处打一个断点, 接下来看一下这个接口的调用链

如上图, 可以看出我们的入口是main方法, 然后调用了refresh()方法, 执行的是refresh()方法的finishBeanFactoryInitialization()方法, 然胡调用了doGetBean()下的createBean().然后调用的是resolveBeforeInstantiation的applyBeanPostProcessorsBeforeInstantiation方法,在这里获取到所有的bean的后置处理器, 判断这个bean的后置处理器是否是InstantiationAwareBeanPostProcessor的一个实例. 如果是, 那么就调用postProcessBeforeInstantiation()方法.
@Nullable
protected Object applyBeanPostProcessorsBeforeInstantiation(Class> beanClass, String beanName) {
/**
* 获取容器中所有的后置处理器
* 这之前有一个注册bean定义的方法, 已经注册过了. 所以在这里可以获取到列表
*
* 9次bean的后置处理器, 都是一个类实现InstantiationAwareBeanPostProcessor类, 重写postProcessBeforeInstantiation方法
*/
for (BeanPostProcessor bp : getBeanPostProcessors()) {
if (bp instanceof InstantiationAwareBeanPostProcessor) {
InstantiationAwareBeanPostProcessor ibp = (InstantiationAwareBeanPostProcessor) bp;
Object result = ibp.postProcessBeforeInstantiation(beanClass, beanName);
if (result != null) {
return result;
}
}
}
return null;
}
下面就来分析postProcessBeforeInstantiation()方法
@Override
public Object postProcessBeforeInstantiation(Class> beanClass, String beanName) {
/**
* 在第一个bean创建的时候, 就会去调用所有的bean的后置处理器, 并且解析所有的切面.
* 这一步是非常消耗性能的. 所以, 会放到缓存当中
*/
// 构建缓存的key
Object cacheKey = getCacheKey(beanClass, beanName);
// 没有beanName或者不包含在targetSourcedBeans
if (!StringUtils.hasLength(beanName) || !this.targetSourcedBeans.contains(beanName)) {
// 判断是否已经被解析过?
if (this.advisedBeans.containsKey(cacheKey)) {
// 解析过, 则直接返回
return null;
}
/*
* 判断当前这个类是不是需要跳过的类.如果是基础类或者是应该跳过里的类, 则返回null, 表示这个类不需要被解析
*
* 判断是不是基础bean(是不是切面类, 通知, 切点). 因为如果类本身是一个通知, 切面, 那我们不需要解析它
* 跳过的类: 默认是false. 在shouldSkip里面拿到所有的bean定义, 标记是不是@Aspect, 然后将每一个通知生成一个advisor
*/
if (isInfrastructureClass(beanClass) || shouldSkip(beanClass, beanName)) {
/**
* advisedBean是一个集合, 用来保存类是否是一个advise
*/
this.advisedBeans.put(cacheKey, Boolean.FALSE);
return null;
}
}
// Create proxy here if we have a custom TargetSource.
// Suppresses unnecessary default instantiation of the target bean:
// The TargetSource will handle target instances in a custom fashion.
TargetSource targetSource = getCustomTargetSource(beanClass, beanName);
if (targetSource != null) {
if (StringUtils.hasLength(beanName)) {
this.targetSourcedBeans.add(beanName);
}
Object[] specificInterceptors = getAdvicesAndAdvisorsForBean(beanClass, beanName, targetSource);
// 创建了代理
Object proxy = createProxy(beanClass, beanName, specificInterceptors, targetSource);
this.proxyTypes.put(cacheKey, proxy.getClass());
return proxy;
}
return null;
}
第一步: 构建缓存
构建缓存的key Object cacheKey = getCacheKey(beanClass, beanName);
在第一个bean创建的时候, 就会去调用所有的bean的后置处理器, 并且解析所有的切面. 这一步是非常消耗性能的. 所以, 会放到缓存当中. 已经创建过的,后面将不再创建
第二步: 校验bean是否被解析过. 如果已经解析过, 则不再解析
// 判断是否已经被解析过
if (this.advisedBeans.containsKey(cacheKey)) {
// 解析过, 则直接返回
return null;
}
第三步: 判断类是否是需要跳过的类
if (isInfrastructureClass(beanClass) || shouldSkip(beanClass, beanName)) {
/**
* advisedBean是一个集合, 用来保存类是否是一个advise
*/
this.advisedBeans.put(cacheKey, Boolean.FALSE);
return null;
}
如果是基础类或者是应该跳过的类, 则返回null, 表示这个类不需要被解析.
这里有两个判断.
isInfrastructureClass(beanClass) 判断当前这个类是不是基础类, 这里的基础类的含义如下: Advice、Pointcut、Advisor、AopInfrastructureBean。如果本身就是基础类,那么不用在解析了
protected boolean isInfrastructureClass(Class> beanClass) {
// 如果这个类是一个Advice类型的类, 或者 Pointcut类型的类, 或者Adivsor类型的类, 或者AOPInsfrastructureBean类型的类.
boolean retVal = Advice.class.isAssignableFrom(beanClass) ||
Pointcut.class.isAssignableFrom(beanClass) ||
Advisor.class.isAssignableFrom(beanClass) ||
AopInfrastructureBean.class.isAssignableFrom(beanClass);
if (retVal && logger.isTraceEnabled()) {
logger.trace("Did not attempt to auto-proxy infrastructure class [" + beanClass.getName() + "]");
}
return retVal;
}
shouldSkip(beanClass, beanName)判断当前是否是需要跳过的类 .
@Override
protected boolean shouldSkip(Class> beanClass, String beanName) {
// 找到候选的Advisors(前置通知, 后置通知等)
List candidateAdvisors = findCandidateAdvisors();
for (Advisor advisor : candidateAdvisors) {
if (advisor instanceof AspectJPointcutAdvisor &&
((AspectJPointcutAdvisor) advisor).getAspectName().equals(beanName)) {
return true;
}
}
return super.shouldSkip(beanClass, beanName);
}
findCandidateAdvisors(); 找到候选的类, 然后将候选类构造成Advisor对象. 进到方法里看看是如何筛选出候选对象的.
AnnotationAwareAspectJAutoProxyCreator.findCandidateAdvisors()
@Override
protected List findCandidateAdvisors() {
// Add all the Spring advisors found according to superclass rules.
// 找到xml方式配置的Advisor和原生接口的AOP的advisor 以及找到事务相关的advisor
List advisors = super.findCandidateAdvisors();
// Build Advisors for all AspectJ aspects in the bean factory.
// 将找到的aspect, 封装为一个Advisor
if (this.aspectJAdvisorsBuilder != null) {
//buildAspectJAdvisors()方法就是用来解析切面类, 判断是否含有@Aspect注解, 然后将每一个通知生成一个advisor
advisors.addAll(this.aspectJAdvisorsBuilder.buildAspectJAdvisors());
}
// 返回所有的通知
return advisors;
}
这里做了两件事
第一步: 解析xml方式配置的Advisor (包括原生接口方式配置的advisor 以及找到事务相关的advisor)
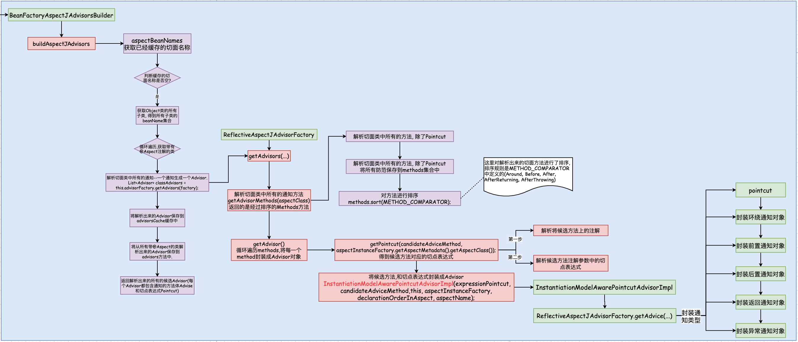
第二步: 解析注解方式的切面. buildAspectJAdvisors()方法是用来解析切面类的. 解析每一个切面类中的通知方法, 并为每个方法匹配切点表达式.

public List buildAspectJAdvisors() { /* * aspectNames: 用于保存切面名称的集合 * aspectNames是缓存的类级别的切面, 缓存的是已经解析出来的切面信息 */ List aspectNames = this.aspectBeanNames; // 如果aspectNames值为空, 那么就在第一个单例bean执行的时候调用后置处理器(AnnotationAwareAspectJAutoProxy) if (aspectNames == null) { // 加锁, 防止多个线程, 同时加载 Aspect synchronized (this) { aspectNames = this.aspectBeanNames; // 双重检查 if (aspectNames == null) { // 保存所有从切面中解析出来的通知 List advisors = new ArrayList(); // 保存切面名称的集合 aspectNames = new ArrayList(); /* * 扫描Object的子类. 那就是扫描所有的类 * * 这里传入要扫描的对象是Object.class. 也就是说去容器中扫描所有的类. * 循环遍历. 这个过程是非常耗性能的, 所以spring增加了缓存来保存切面 * * 但事务功能除外, 事务模块是直接去容器中找到Advisor类型的类 选择范围小 * spring 没有给事务模块加缓存 */ String[] beanNames = BeanFactoryUtils.beanNamesForTypeIncludingAncestors( this.beanFactory, Object.class, true, false); // 循环遍历beanNames for (String beanName : beanNames) { if (!isEligibleBean(beanName)) { continue; } // We must be careful not to instantiate beans eagerly as in this case they // would be cached by the Spring container but would not have been weaved. // 通过beanName去容器中获取到对应class对象 Class> beanType = this.beanFactory.getType(beanName); if (beanType == null) { continue; } // 判断bean是否是一个切面, 也就是脑袋上是否有@Aspect注解 if (this.advisorFactory.isAspect(beanType)) { aspectNames.add(beanName); // 将beanName和class对象构建成一个AspectMetadata对象 AspectMetadata amd = new AspectMetadata(beanType, beanName); if (amd.getAjType().getPerClause().getKind() == PerClauseKind.SINGLETON) { MetadataAwareAspectInstanceFactory factory = new BeanFactoryAspectInstanceFactory(this.beanFactory, beanName); // 解析切面类中所有的通知--一个通知生成一个Advisor. List classAdvisors = this.advisorFactory.getAdvisors(factory); // 加入到缓存中 if (this.beanFactory.isSingleton(beanName)) { this.advisorsCache.put(beanName, classAdvisors); } else { this.aspectFactoryCache.put(beanName, factory); } advisors.addAll(classAdvisors); } else { // Per target or per this. if (this.beanFactory.isSingleton(beanName)) { throw new IllegalArgumentException("Bean with name '" + beanName + "' is a singleton, but aspect instantiation model is not singleton"); } MetadataAwareAspectInstanceFactory factory = new PrototypeAspectInstanceFactory(this.beanFactory, beanName); this.aspectFactoryCache.put(beanName, factory); advisors.addAll(this.advisorFactory.getAdvisors(factory)); } } } this.aspectBeanNames = aspectNames; return advisors; } } } if (aspectNames.isEmpty()) { return Collections.emptyList(); } List advisors = new ArrayList(); for (String aspectName : aspectNames) { List cachedAdvisors = this.advisorsCache.get(aspectName); if (cachedAdvisors != null) { advisors.addAll(cachedAdvisors); } else { MetadataAwareAspectInstanceFactory factory = this.aspectFactoryCache.get(aspectName); advisors.addAll(this.advisorFactory.getAdvisors(factory)); } } return advisors; }
我们来看看如何生成List的
// 解析切面类中所有的通知--一个通知生成一个Advisor. List classAdvisors = this.advisorFactory.getAdvisors(factory);
public List getAdvisors(MetadataAwareAspectInstanceFactory aspectInstanceFactory) {
// 获取标记了@Aspect的类
Class> aspectClass = aspectInstanceFactory.getAspectMetadata().getAspectClass();
// 获取切面类的名称
String aspectName = aspectInstanceFactory.getAspectMetadata().getAspectName();
// 验证切面类
validate(aspectClass);
// We need to wrap the MetadataAwareAspectInstanceFactory with a decorator
// so that it will only instantiate once.
// 使用包装的模式来包装 aspectInstanceFactory, 构建成MetadataAwareAspectInstanceFactory类
MetadataAwareAspectInstanceFactory lazySingletonAspectInstanceFactory =
new LazySingletonAspectInstanceFactoryDecorator(aspectInstanceFactory);
// 通知的集合, 按照排序后
List advisors = new ArrayList();
// 获取切面类中所有的通知方法, 除了带有@Pointcut注解的方法
for (Method method : getAdvisorMethods(aspectClass)) {
// 将候选方法解析为Advisor. Advisor中包含advise和pointcut. 注意: getAdvisor()方法中定义了切面解析的顺序
Advisor advisor = getAdvisor(method, lazySingletonAspectInstanceFactory, 0, aspectName);
if (advisor != null) {
advisors.add(advisor);
}
}
// If it's a per target aspect, emit the dummy instantiating aspect.
if (!advisors.isEmpty() && lazySingletonAspectInstanceFactory.getAspectMetadata().isLazilyInstantiated()) {
Advisor instantiationAdvisor = new SyntheticInstantiationAdvisor(lazySingletonAspectInstanceFactory);
advisors.add(0, instantiationAdvisor);
}
// Find introduction fields.
for (Field field : aspectClass.getDeclaredFields()) {
Advisor advisor = getDeclareParentsAdvisor(field);
if (advisor != null) {
advisors.add(advisor);
}
}
return advisors;
}
这里主要有两点, 第一个是getAdvisorMethods(aspectClass)获取当前切面类的所有的AdvisorMethod , 第二个是封装成的Advisor对象
- 第一步: 解析切面类中所有的通知方法.getAdvisorMethods(aspectClass)
/** * 获取切面类中所有的方法, 且方法中有@Pointcut注解 * @param aspectClass * @return */ private List getAdvisorMethods(Class> aspectClass) { final List methods = new ArrayList(); // 调用doWithMethods. 第二个参数是一个匿名函数, 重写了doWith方法 ReflectionUtils.doWithMethods(aspectClass, method -> { // 解析切面类中所有的方法, 除了Pointcut if (AnnotationUtils.getAnnotation(method, Pointcut.class) == null) { methods.add(method); } }, ReflectionUtils.USER_DECLARED_METHODS); if (methods.size() > 1) { // 对方法进行排序 methods.sort(METHOD_COMPARATOR); } return methods; }
这个方法是, 扫描切面类的所有方法, 将其添加到methods中, 除了Pointcut注解的方法
然后对methods进行排序, 如何排序呢?
private static final Comparator METHOD_COMPARATOR;
static {
Comparator adviceKindComparator = new ConvertingComparator(
new InstanceComparator(
Around.class, Before.class, After.class, AfterReturning.class, AfterThrowing.class),
(Converter) method -> {
AspectJAnnotation> ann = AbstractAspectJAdvisorFactory.findAspectJAnnotationOnMethod(method);
return (ann != null ? ann.getAnnotation() : null);
});
Comparator methodNameComparator = new ConvertingComparator(Method::getName);
METHOD_COMPARATOR = adviceKindComparator.thenComparing(methodNameComparator);
}
按照Aroud, Before, After, AferReturning, AfterThrowing的顺序对通知方法进行排序
- 第二步: 将候选的方法解析为Advisor. 这里也是有两步.具体如下:
/** * 解析切面类中的方法 * @param candidateAdviceMethod 候选的方法 */ @Override @Nullable public Advisor getAdvisor(Method candidateAdviceMethod, MetadataAwareAspectInstanceFactory aspectInstanceFactory, int declarationOrderInAspect, String aspectName) { validate(aspectInstanceFactory.getAspectMetadata().getAspectClass()); // 获取切面中候选方法的切点表达式 AspectJExpressionPointcut expressionPointcut = getPointcut( candidateAdviceMethod, aspectInstanceFactory.getAspectMetadata().getAspectClass()); if (expressionPointcut == null) { return null; } // 将切点表达式和通知封装到InstantiationModelAwarePointcutAdvisorImpl对象中, 这是一个Advisor通知 return new InstantiationModelAwarePointcutAdvisorImpl(expressionPointcut, candidateAdviceMethod, this, aspectInstanceFactory, declarationOrderInAspect, aspectName); }
在getPointcut中解析了method,以及切点表达式pointcut
/**
* 找到候选方法method属于哪一种类型的Aspectj通知
* @param candidateAdviceMethod 候选的通知方法
* @param candidateAspectClass 候选的切面类
* @return
*/
@Nullable
private AspectJExpressionPointcut getPointcut(Method candidateAdviceMethod, Class> candidateAspectClass) {
// 第一步: 解析候选方法上的注解,类似@Before(value="pointcut()")
// 找到Aspectj注解: @Pointcut, @Around, @Before, @After, @AfterReturning, @AfterThrowing
AspectJAnnotation> aspectJAnnotation =
AbstractAspectJAdvisorFactory.findAspectJAnnotationOnMethod(candidateAdviceMethod);
if (aspectJAnnotation == null) {
return null;
}
// 第二步: 解析aspect切面中的切点表达式
AspectJExpressionPointcut ajexp =
new AspectJExpressionPointcut(candidateAspectClass, new String[0], new Class>[0]);
// 解析切点表达式
ajexp.setExpression(aspectJAnnotation.getPointcutExpression());
if (this.beanFactory != null) {
ajexp.setBeanFactory(this.beanFactory);
}
return ajexp;
}
如上代码, 可知, 这里也是有两个操作. 分别是将method解析为Advise, 另一个是解析切面类中的pointcut切点表达式. 返回返回切点表达式.
接下来, 就是将候选方法和切点表达式封装成Advisor. 在getAdvisor(…)方法中:
// 将切点表达式和通知封装到InstantiationModelAwarePointcutAdvisorImpl对象中, 这是一个Advisor通知 return new InstantiationModelAwarePointcutAdvisorImpl(expressionPointcut, candidateAdviceMethod, this, aspectInstanceFactory, declarationOrderInAspect, aspectName);
expressionPointcut: 即切点表达式; candidateAdviceMethod: 即候选方法
public InstantiationModelAwarePointcutAdvisorImpl(AspectJExpressionPointcut declaredPointcut,
Method aspectJAdviceMethod, AspectJAdvisorFactory aspectJAdvisorFactory,
MetadataAwareAspectInstanceFactory aspectInstanceFactory, int declarationOrder, String aspectName) {
// 当前的切点
this.declaredPointcut = declaredPointcut;
// 切面类
this.declaringClass = aspectJAdviceMethod.getDeclaringClass();
// 切面方法名
this.methodName = aspectJAdviceMethod.getName();
//切面方法参数的类型
this.parameterTypes = aspectJAdviceMethod.getParameterTypes();
//切面方法对象
this.aspectJAdviceMethod = aspectJAdviceMethod;
// aspectJ的通知工厂
this.aspectJAdvisorFactory = aspectJAdvisorFactory;
// aspectJ的实例工厂
this.aspectInstanceFactory = aspectInstanceFactory;
// advisor的顺序
/**
* 前面我们看到, Advisor会进行排序, Around, Before, After, AfterReturning, AfterThrowing, 按照这个顺序.
* 那么order值是什么呢?是advisors的size. 如果size是0, 那么就是第一个方法. 这里第一个不一定是Around, 他可能没有Around通知, 也没有Before通知.
*/
this.declarationOrder = declarationOrder;
// 切面名
this.aspectName = aspectName;
if (aspectInstanceFactory.getAspectMetadata().isLazilyInstantiated()) {
// Static part of the pointcut is a lazy type.
Pointcut preInstantiationPointcut = Pointcuts.union(
aspectInstanceFactory.getAspectMetadata().getPerClausePointcut(), this.declaredPointcut);
this.pointcut = new PerTargetInstantiationModelPointcut(
this.declaredPointcut, preInstantiationPointcut, aspectInstanceFactory);
this.lazy = true;
}
else {
// A singleton aspect.
this.pointcut = this.declaredPointcut;
this.lazy = false;
this.instantiatedAdvice = instantiateAdvice(this.declaredPointcut);
}
}
前面已经得到了切入点表达式, 这里会进行初始化Advice, 初始化的时候, 根据通知的类型进行初始化.
- 环绕通知, 构建一个环绕通知的对象
- 前置通知, 构建一个前置通知的对象
- 后置通知, 构建一个后置通知的对象
- 异常通知, 构建一个异常通知的对象
- 返回通知, 构建一个返回通知的对象
具体代码如下:
@Override
@Nullable
public Advice getAdvice(Method candidateAdviceMethod, AspectJExpressionPointcut expressionPointcut,
MetadataAwareAspectInstanceFactory aspectInstanceFactory, int declarationOrder, String aspectName) {
// 候选的切面类
Class> candidateAspectClass = aspectInstanceFactory.getAspectMetadata().getAspectClass();
validate(candidateAspectClass);
// 通知方法上的注解内容
AspectJAnnotation> aspectJAnnotation =
AbstractAspectJAdvisorFactory.findAspectJAnnotationOnMethod(candidateAdviceMethod);
if (aspectJAnnotation == null) {
return null;
}
// If we get here, we know we have an AspectJ method.
// Check that it's an AspectJ-annotated class
if (!isAspect(candidateAspectClass)) {
throw new AopConfigException("Advice must be declared inside an aspect type: " +
"Offending method '" + candidateAdviceMethod + "' in class [" +
candidateAspectClass.getName() + "]");
}
if (logger.isDebugEnabled()) {
logger.debug("Found AspectJ method: " + candidateAdviceMethod);
}
AbstractAspectJAdvice springAdvice;
switch (aspectJAnnotation.getAnnotationType()) {
case AtPointcut:
if (logger.isDebugEnabled()) {
logger.debug("Processing pointcut '" + candidateAdviceMethod.getName() + "'");
}
return null;
case AtAround:
// 封装成环绕通知的对象
springAdvice = new AspectJAroundAdvice(
candidateAdviceMethod, expressionPointcut, aspectInstanceFactory);
break;
case AtBefore:
// 封装成前置通知对象
springAdvice = new AspectJMethodBeforeAdvice(
candidateAdviceMethod, expressionPointcut, aspectInstanceFactory);
break;
case AtAfter:
// 封装成后置通知对象
springAdvice = new AspectJAfterAdvice(
candidateAdviceMethod, expressionPointcut, aspectInstanceFactory);
break;
case AtAfterReturning:
// 封装成返回通知对象
springAdvice = new AspectJAfterReturningAdvice(
candidateAdviceMethod, expressionPointcut, aspectInstanceFactory);
AfterReturning afterReturningAnnotation = (AfterReturning) aspectJAnnotation.getAnnotation();
if (StringUtils.hasText(afterReturningAnnotation.returning())) {
springAdvice.setReturningName(afterReturningAnnotation.returning());
}
break;
case AtAfterThrowing:
// 封装异常通知对象
springAdvice = new AspectJAfterThrowingAdvice(
candidateAdviceMethod, expressionPointcut, aspectInstanceFactory);
AfterThrowing afterThrowingAnnotation = (AfterThrowing) aspectJAnnotation.getAnnotation();
if (StringUtils.hasText(afterThrowingAnnotation.throwing())) {
springAdvice.setThrowingName(afterThrowingAnnotation.throwing());
}
break;
default:
throw new UnsupportedOperationException(
"Unsupported advice type on method: " + candidateAdviceMethod);
}
// Now to configure the advice...
springAdvice.setAspectName(aspectName);
springAdvice.setDeclarationOrder(declarationOrder);
String[] argNames = this.parameterNameDiscoverer.getParameterNames(candidateAdviceMethod);
if (argNames != null) {
springAdvice.setArgumentNamesFromStringArray(argNames);
}
springAdvice.calculateArgumentBindings();
return springAdvice;
}
这就是我们在之前的结构中说过的, 在解析切面的时候, 会解析切面中的每一个方法, 将其解析成一个Advisor, 而每一个Advisor都包含两个部分:Advise和pointcut.

最后, 将所有的切面类都解析完, 将所有的Advisor放入到集合advisors中返回.
这样就完成了切面的解析.
2) 调用动态代理
在ioc解析的过程中, 是在什么时候创建动态代理的呢?
通常是在创建bean初始化之后创建动态代理. 如果有循环依赖, 会在实例化之后创建动态代理, 再来感受一下创建bean过程中的操作.

下面我们来看正常的流程, 在初始化之后创建AOP动态代理 .
在创建bean的过程中,一共有三步, 来看看AbstractAutowireCpableBeanFactory.doCreateBean()
protected Object doCreateBean(final String beanName, final RootBeanDefinition mbd, final @Nullable Object[] args)
throws BeanCreationException {
// Instantiate the bean.
BeanWrapper instanceWrapper = null;
if (mbd.isSingleton()) {
instanceWrapper = this.factoryBeanInstanceCache.remove(beanName);
}
if (instanceWrapper == null) {
//第一步: 实例化
instanceWrapper = createBeanInstance(beanName, mbd, args);
}
// 这里使用了装饰器的设计模式
final Object bean = instanceWrapper.getWrappedInstance();
Class> beanType = instanceWrapper.getWrappedClass();
......
try {
// 第二步:填充属性, 给属性赋值(调用set方法) 这里也是调用的后置处理器
populateBean(beanName, mbd, instanceWrapper);
// 第三步: 初始化.
exposedObject = initializeBean(beanName, exposedObject, mbd);
}
......
}
在第三步初始化的时候, 要处理很多bean的后置处理器.
@Override
public Object applyBeanPostProcessorsAfterInitialization(Object existingBean, String beanName)
throws BeansException {
Object result = existingBean;
for (BeanPostProcessor processor : getBeanPostProcessors()) {
Object current = processor.postProcessAfterInitialization(result, beanName);
if (current == null) {
return result;
}
result = current;
}
return result;
}
postProcessAfterInitialization(result, beanName);就是处理初始化之后的后置处理器, 下面就从这个方法作为入口分析.
AnnotationAwareAspectJAutoProxyCreator也实现了postProcessAfterInitialization(result, beanName);接口
@Override
public Object postProcessAfterInitialization(@Nullable Object bean, String beanName) {
/**
* 每一个bean在解析的时候都会解析一遍切面.
* 为什么每次都要解析一遍呢? 因为还有另外一种方式-实现Advisor接口的方式实现AOP, 在加载过程中, 可能随时有新的bean被解析出来. 所以, 需要每次都重新解析一遍,.
* 我们在第一次解析的Advisor都已经放入到缓存, 在这里会先从缓存中取, 也就是已经解析过的不会重复解析. 也就是不 消耗性能
*/
if (bean != null) {
// 获取缓存key
Object cacheKey = getCacheKey(bean.getClass(), beanName);
/**
* 因为有可能在循环依赖处理的时候已经创建国一遍, 如果是那么现在就不再创建了,并且删除
* 在这里, 我们要处理的是普通类的动态代理, 所以, 需要将循环以来创建的动态代理删掉
*/
if (this.earlyProxyReferences.remove(cacheKey) != bean) {
// 该方法将返回动态代理的实例
return wrapIfNecessary(bean, beanName, cacheKey);
}
}
return bean;
}
接下来处理的流程如下:

这里,第三步:删除循环依赖创建的动态代理对象, 为什么要这样处理呢?
下面来看看是如何创建的?
protected Object wrapIfNecessary(Object bean, String beanName, Object cacheKey) {
// 已经被处理过(解析切面的时候, targetSourcedBeans用来存储自己实现创建动态代理的逻辑)
if (StringUtils.hasLength(beanName) && this.targetSourcedBeans.contains(beanName)) {
return bean;
}
// 判断bean是否是需要增强的bean
/**
* 哪些类是不需要增强的呢?
* 在解析切面的时候, 基础类和应该跳过的类是不需要增强的.
*/
if (Boolean.FALSE.equals(this.advisedBeans.get(cacheKey))) {
return bean;
}
// 判断是否是基础类, 或者是否是需要跳过的类
if (isInfrastructureClass(bean.getClass()) || shouldSkip(bean.getClass(), beanName)) {
// 将其标记为不需要增强的类
this.advisedBeans.put(cacheKey, Boolean.FALSE);
return bean;
}
// 匹配Advisor. 根据类匹配advisors, 至少匹配上一个, 才创建动态代理, 否则不创建动态代理
Object[] specificInterceptors = getAdvicesAndAdvisorsForBean(bean.getClass(), beanName, null);
// 匹配了至少一个advisor, 创建动态代理
if (specificInterceptors != DO_NOT_PROXY) {
this.advisedBeans.put(cacheKey, Boolean.TRUE);
Object proxy = createProxy(
bean.getClass(), beanName, specificInterceptors, new SingletonTargetSource(bean));
this.proxyTypes.put(cacheKey, proxy.getClass());
return proxy;
}
this.advisedBeans.put(cacheKey, Boolean.FALSE);
return bean;
}
首先判断是否是需要跳过的类. 哪些类是需要跳过的类呢?
第一类:基础类. Advice, Pointcut, Advisor, AopInfrastructureBean.
第二类: 原始的接口类, 以.ORIGINAL开头的类
接下来, 匹配Advisor.
protected List findEligibleAdvisors(Class> beanClass, String beanName) {
// 第一步: 拿到已经解析出来的advisors(这次是从缓存中获取)
List candidateAdvisors = findCandidateAdvisors();
// 第二步:循环判断advisor能否作用于当前bean(原理: 切点是否命中bean)
List eligibleAdvisors = findAdvisorsThatCanApply(candidateAdvisors, beanClass, beanName);
// 第三步: 对匹配bean的advisor进行增强
extendAdvisors(eligibleAdvisors);
// 第四步: 对匹配bean的advisor进行排序
if (!eligibleAdvisors.isEmpty()) {
eligibleAdvisors = sortAdvisors(eligibleAdvisors);
}
// 返回匹配到的advisors
return eligibleAdvisors;
}
这里经过了四步, 具体详见上述代码及注释.
- 第一步: 从缓存中拿到已经解析出来的advisors
- 第二步:循环判断advisor能否作用于当前bean
- 第三步: 对匹配bean的advisor进行增强
- 第四步: 对匹配bean的advisor进行排序

这里面的第一步: 从缓存中取出了已经解析出来的advisors集合. 解析方式是从缓存中取出已经解析的advisors

接下来,循环遍历获得到的advisors, 得到每一个advisor. 判断advisor是否是目标bean需要增强的通知.

这里在筛选的时候, 根据切点表达式进行了两次筛选. 第一次粗筛, 第二次是精筛. 整个目标类, 只要有一个类命中切点表达式, 那么这个类就是需要被创建动态代理的类, 返回true.
接下来就是要创建动态代理了. 然后,返回创建的动态代理对象.
下面来看看是如何创建动态代理的.

创建动态代理对象有两种方式: 一种是jdk代理, 一种是cglib代理.
无论是使用xml配置的方式, 还是使用注解的方式, 都有一个参数proxy-target-class, 如果将这个参数设置为true, 表示强制使用cglib代理. 如下所示设置:
使用注解的方式
@EnableAspectJAutoProxy(proxyTargetClass=true)
使用xml配置的方式
proxy-target-class="true">
所以在创建动态代理之前, 先解析注解或者配置, 看是否配置了proxy-target-class参数. 如果配置了这个参数,且其值为true, 那么就创建一个cglib代理对象. 否则创建一个JDK代理对象.通常, 我们使用的更多的是spring自己定义的JDK代理对象. 通过Proxy.newProxyInstance(classLoader, proxiedInterfaces, this);创建动态代理
在JDKDynamicAopProxy代理类中有一个invoke()方法. 这个invoke方法, 就是执行代理对象的方法时调用的方法.
该方法是通过反射的方法执行目标类中定义的方法的.
public Object invoke(Object proxy, Method method, Object[] args) throws Throwable {
}
3. 调用动态代理.
调用这里有一个非常经典的调用逻辑–调用链.

如上图, 调用链的逻辑是, 调用动态代理方法,比如说div(arg1, arg2), 然后执行调用链中第一个通知advisor1, 然后第一个通知调用第二个通知, 在执行第二个, 以此类推, 当所有的通知执行完, 调用目标方法div(arg1, arg2), 然后返回执行结果. 我们来看看代码的逻辑实现.
如下代码是调用动态代理的代码入口:
public class LxlMainClass {
public static void main(String[] args) {
AnnotationConfigApplicationContext ctx = new AnnotationConfigApplicationContext(MainConfig.class);
Calculate calculate = (Calculate) ctx.getBean("lxlCalculate");
/**
* 上面的calculate, 就是返回的动态代理的类
* 当调用下面的div方法时, 实际上调用的是JdkDynamicAopProxy.invoke(...)方法
*/
calculate.div(2, 4);
ProgramCalculate programCalculate = (ProgramCalculate) ctx.getBean("lxlCalculate");
String s = programCalculate.toBinary(5);
System.out.println(s);
}
}
我们在main方法中, 获取的Calculate对象, 其实是动态代理生成的对象. 当调用calculate.div(2, 4)方法时, 其实调用的是动态代理的invoke()方法.
@Override
@Nullable
public Object invoke(Object proxy, Method method, Object[] args) throws Throwable {
Object oldProxy = null;
// 设置代理上下文
boolean setProxyContext = false;
// 目标源: 也就是目标代理的目标类
TargetSource targetSource = this.advised.targetSource;
Object target = null;
try {
if (!this.equalsDefined && AopUtils.isEqualsMethod(method)) {
// The target does not implement the equals(Object) method itself.
return equals(args[0]);
}
else if (!this.hashCodeDefined && AopUtils.isHashCodeMethod(method)) {
// The target does not implement the hashCode() method itself.
return hashCode();
}
else if (method.getDeclaringClass() == DecoratingProxy.class) {
// There is only getDecoratedClass() declared -> dispatch to proxy config.
return AopProxyUtils.ultimateTargetClass(this.advised);
}
// 如果方法所在类是一个接口 && 是可分配为Advised类型的方法
else if (!this.advised.opaque && method.getDeclaringClass().isInterface() &&
method.getDeclaringClass().isAssignableFrom(Advised.class)) {
// Service invocations on ProxyConfig with the proxy config...
return AopUtils.invokeJoinpointUsingReflection(this.advised, method, args);
}
Object retVal;
if (this.advised.exposeProxy) {
// 把代理对象暴露在线程变量中.
oldProxy = AopContext.setCurrentProxy(proxy);
// 设置代理的上下文为true
setProxyContext = true;
}
// Get as late as possible to minimize the time we "own" the target,
// in case it comes from a pool.
// 获取目标对象
target = targetSource.getTarget();
Class> targetClass = (target != null ? target.getClass() : null);
// 把aop的advisor全部转化为拦截器, 通过责任链模式依次调用
/**
* 将advisor对象转换为interceptor对象.
*
* 问题: 为什么要将advisor都转化为interceptor拦截器呢?
* 主要还是因为要进行责任链调用. 之前说过, 要想进行责任链调用, 他们要有一个共同的方法.
* 转化为interceptor以后, 这里共同的方法就是invoke().
* beforeAdivsor, afterAdvisor, returningAdvisor, throwingAdvisor. 这几种类型. 只有returningAdvisor和throwingAdvisor会转化为Interceptor.
* 因为beforeAdvisor和adgerAdvisor本身就实现了interceptor接口
*/
List
这里有两步很重要:
第一步: 将匹配的advisor转换为Interceptor
第二步: 调用责任链, 执行各类通知

先看第一步: 将匹配的advisor对象转换为interceptor拦截器对象. 为什么要将advisor转换为interceptor拦截器呢?
因为要进行责任链调用. 前面说过, 要想进行责任链调用, 他们要有一个共同的方法. 转化为interceptor以后, 共同的方法就是invoke().
@Override
public List
这里最重要的方法就是registry.getInterceptors(advisor), 在getInterceptors(advisor)里面循环遍历了advisors, 然后将每一个advisor转换为Interceptor, 这是将advisor转换为interceptor的具体实现.
我们来看看源码和逻辑
@Override
public MethodInterceptor[] getInterceptors(Advisor advisor) throws UnknownAdviceTypeException {
List interceptors = new ArrayList(3);
Advice advice = advisor.getAdvice();
if (advice instanceof MethodInterceptor) {
// 如果advice已经实现了MethodInterceptor接口, 那么直接将其添加到interceptors集合中
interceptors.add((MethodInterceptor) advice);
}
for (AdvisorAdapter adapter : this.adapters) {
// 判断是否是指定类型的advice
if (adapter.supportsAdvice(advice)) {
// 如果是就将其转换为对应类型的Interceptor
interceptors.add(adapter.getInterceptor(advisor));
}
}
if (interceptors.isEmpty()) {
throw new UnknownAdviceTypeException(advisor.getAdvice());
}
return interceptors.toArray(new MethodInterceptor[0]);
}
adapter.supportsAdvice(advice)判断advice是否是指定类型的adapter. adapter有如下几种
- MethodBeforeAdviceAdapter : 前置通知adapter
- AfterReturningAdviceAdapter:后置|放回通知adapter
- SimpleBeforeAdviceAdapter: simpler前置通知adapter
- ThrowsAdviceAdapter:异常通知adapter
这里采用的是适配器模式, 通过适配器来匹配各种不同类型的通知. 然后再调用adapter.getInterceptor(advisor)将advisor构建成Interceptor.
通常有beforeAdivsor, afterAdvisor, returningAdvisor, throwingAdvisor几种类型的通知. 只有returningAdvisor和throwingAdvisor会转化为Interceptor.
因为beforeAdvisor和afterAdvisor本身就实现了interceptor接口.

将所有的advisor转换成Interceptor以后放入到interceptors集合中返回.
接下来执行责任链调用.责任链调用的思想主要有两个
1. 递归调用
2. 所有的advisor最终都让其实现interceptor, 并重写invoke()方法.
来看一下源码
@Override
@Nullable
public Object proceed() throws Throwable {
// We start with an index of -1 and increment early.
// 如果是最后一个拦截器, 则直接执行. invokeJoinpoint()方法
if (this.currentInterceptorIndex == this.interceptorsAndDynamicMethodMatchers.size() - 1) {
return invokeJoinpoint();
}
// 取出interceptorsAndDynamicMethodMatchers对象
Object interceptorOrInterceptionAdvice =
this.interceptorsAndDynamicMethodMatchers.get(++this.currentInterceptorIndex);
// 如果是InterceptorAndDynamicMethodMatcher类型
if (interceptorOrInterceptionAdvice instanceof InterceptorAndDynamicMethodMatcher) {
// Evaluate dynamic method matcher here: static part will already have
// been evaluated and found to match.
InterceptorAndDynamicMethodMatcher dm =
(InterceptorAndDynamicMethodMatcher) interceptorOrInterceptionAdvice;
Class> targetClass = (this.targetClass != null ? this.targetClass : this.method.getDeclaringClass());
// 调用methodMather的matchs()方法
if (dm.methodMatcher.matches(this.method, targetClass, this.arguments)) {
// 匹配成功, 则调用拦截器的invoke()方法
return dm.interceptor.invoke(this);
}
else {
// Dynamic matching failed.
// Skip this interceptor and invoke the next in the chain.
// 动态匹配失败, 跳过此拦截器, 调用拦截器链中的下一个拦截器
return proceed();
}
}
else {
// It's an interceptor, so we just invoke it: The pointcut will have
// been evaluated statically before this object was constructed.
//它是一个拦截器,因此我们只需要调用它:切入点将在构造此对象之前进行静态评估。
return ((MethodInterceptor) interceptorOrInterceptionAdvice).invoke(this);
}
}
在这里interceptorsAndDynamicMethodMatchers存放的就是所有匹配到的advisor. 按照顺序,取出advisor. 然后将其转换为MethodInterceptor以后, 调用他的invoke(this)方法,同时将传递当前对象, 在invoke(this)中在此调用proceed()方法. 循环调用. 从interceptorsAndDynamicMethodMatchers取advisor, 直到取出最后一个advisor. 再次调用proceed()则指定调用目标方法.
interceptorsAndDynamicMethodMatchers里面一共有6个advisor

具体调用如下图:

以上就是调用aop的整个过程. 内容还是很多的,需要时间消化.

文章来源于互联网:5.2 spring5源码–spring AOP源码分析三—切面源码分析

评论(0)